Using the Class, Primitive Types, or Interface Browser
Use the Class Browser to add a class to or maintain classes and their associated methods, properties, and constants, the Primitive Types Browser to add or maintain primitive type methods and constants, or the Interface Browser to add or maintain interface methods and constants. (For details about interfaces, see "Adding and Maintaining Interfaces", in Chapter 14.)
The Class Browser, Primitive Types Browser, and Interface Browser are displayed in the form specified by your Browser options.
By default, the
As the display of the browsers is user-specific, you can change your default browser options by using the Browser Options from the Options menu Preferences command. (For details, see "Maintaining Browser Options" under "Setting User Preferences", in Chapter 2.)
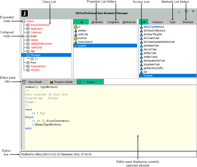
The components of the Class Browser are shown in the following image.
By default, the Class, Properties, and Methods List windows and the editor pane are displayed in the Class Browser.
From version 2020.0.01 and higher, a horizontal scroll bar is displayed in hierarchy browser list boxes if any list entry is truncated horizontally.
If a method selected in the Methods List is inherited from a superclass, this reimplementation information is displayed in the status line, as shown in the following example.
Modified on 04 May 2007, 09:15:14[6.2.11] (reimplemented)
The Primitive Types Browser contains the Primitive Types, Constants, and Methods List windows and the editor pane, all of which are displayed by default when the browser is first accessed.
The Interface Browser contains the Interfaces, Constants, and Methods List windows and the editor pane, all of which are displayed by default when the browser is first accessed.
You can have any number of Class Browsers, Primitive Types Browsers, and Interface Browsers open concurrently for each schema, if required. This enables you to easily view components of other schemas and to work concurrently in two or more schemas in the same Jade database. For example, you can browse the classes, properties, or methods in an existing schema while you define a new schema. (Use the Schema menu Close Windows for Schema command to close all open windows for the schema of the window that currently has focus.)

