Displaying a Hierarchical Exposure Browser
You can display a hierarchical Exposure Browser that lists only the classes, properties, constants, and methods in the selected exposure.
To display a hierarchical Exposure Browser
-
From the C# sheet of the Exposure Browser, select the Browse command from the Exposure menu.
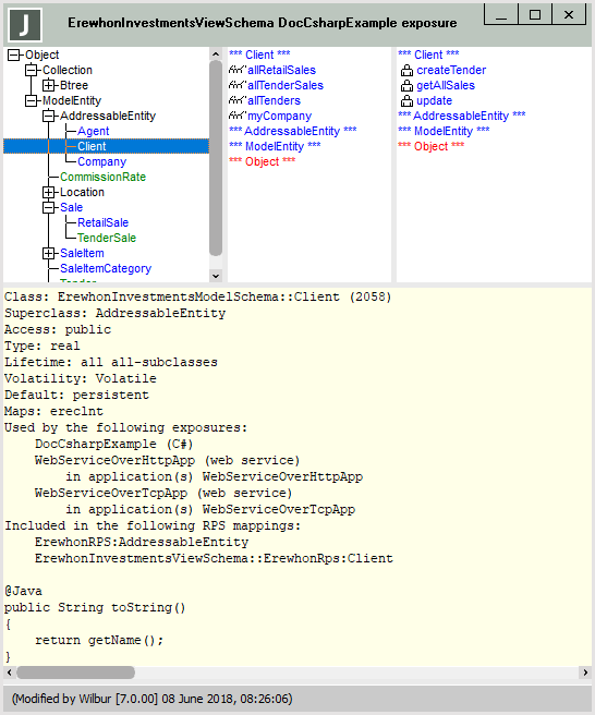
The hierarchical view of your exposure is then displayed in a browser similar to the Class Browser, as shown in the following image, which is an example of the initial form of the browser.
The initial form of the hierarchy Exposure Browser displays:
-
The class list in the upper left pane, containing a hierarchical list of classes in the exposure. Classes shown in:
-
Black are classes not in the exposure but are superclasses of the classes that are in the exposure
-
Green are included in the exposure but they have no property, constant, or method exposed
-
Blue are those classes in the exposure that have at least one property, constant, or method exposed
Click on a class, to list the properties, constants, and methods exposed for that class, and to display the usual class information in the editor pane.
-
-
The list of properties and constants in the upper middle pane that are exposed for the selected class. Exposed:
-
Properties are displayed using black text
-
Constants are displayed using green text, and they are listed after the properties names in the same list
Click on a property or constant to display the usual browser information for the property or constant in the editor pane. For a C# exposure, the external name and type are also displayed.
Right‑click on a property to display a popup menu that contains the References, Update References, and Read References commands. Right‑click on a constant to display a popup menu that contains the References command.
-
-
The methods list in the upper right pane, containing the methods that are exposed for the selected class.
Click on a method to display the method source in the editor pane. You cannot edit the source in this window.
Right‑click on a method to display a popup menu that contains the References command.
-
An editor pane, containing a description of the currently selected entity. This text is read‑only, and cannot be edited.
Other than your Jade color preferences, the form does not offer other display options supported by the hierarchy Class Browser or the options that are specified on the Browser sheet of the Preferences dialog.
When you press F4 to search for a class by name, the search results return only the classes in the exposure when this form has focus.
To display a composite view of entities in a versioned schema, select the Show Composite View command in the View menu. For details, see "Toggling the Display of a Composite View of the Hierarchy Exposure Browser".
2016.0.01 and higher
An example of entities displayed in the hierarchy Exposure Browser is shown in the following image.


