Building Your Jade Root Collection Paths
Reports are based on root collections, which provide the primary source of data for your reports.
A collection is a basic structure used to store multiple object references or primitive values. In the Jade Report Writer, a root collection is a collection (or group) of similar objects. A root collection path is a navigable path by which a root collection is accessed. A root collection path is defined by all instances of a class (for example, Client.instances) or by following an object reference to a Jade collection (for example, Company.firstInstance.allAgents).
You can define a root collection path only through the types and features that are already selected for a view, and only those types and features selected for a view are reported on through a root collection.
Define each Jade Report Writer root collection to provide a path to a collection of objects that can be reported on at run time. (For details, see "Selecting the Schema, Types, and Features for Your Reporting View", earlier in this chapter.)
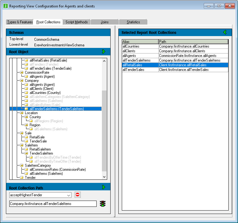
Use the Root Collections sheet of the Jade Report Configuration window to define and build Jade collection paths.
To access the Root Collections sheet
-
Click on the Root Collections tab in the Jade Report Configuration window.
The Root Collections sheet, shown in the following image, is then displayed.
The top-level schema and lowest-level schema that you specified for this view are displayed under the Schemas caption. The list box in the Root Object pane displays all classes defined for the lowest‑level schema up to the highest‑level schema for selection.
For details about selecting the top-level and lowest-level schemas, see "Creating a New Reporting View" or "Opening a Reporting View", earlier in this chapter. By expanding the Object class, you can then select your collection path.
The build and selection procedures are described in the following subsections.

